Rapport IA41 : IQ Puzzler Pro
Antoine PERRIN & Traïan BEAUJARD
→ 18/20
Sommaire
I/ Présentation du projet
Contextualisation
Le projet porte sur le jeu IQ Puzzler Pro, un puzzle assez connu dont l’objectif est de compléter des grilles en positionnant correctement des pièces de formes variées.
Nous avons identifié trois questions fondamentales à résoudre dans ce contexte :
Comment représenter les différentes pièces, en tenant compte de leurs variations possibles ?
Comment résoudre efficacement les niveaux du jeu IQ Puzzler Pro ?
Comment implémenter et optimiser un algorithme capable de résoudre chaque niveau le plus efficacement possible ?
Pour débuter, nous avons commandé le jeu afin de l’explorer concrètement, l'objectif : commencer à manipuler les pièces, comprendre leurs interactions et pouvoir résoudre manuellement des niveaux du jeu initial. Cela nous à permis de réfléchir aux problématiques liées à la représentation du jeu, à la résolution et d’identifier des stratégies supposément efficaces.
Nous avons choisi de concentrer notre travail sur le mode de jeu principal, qui repose sur une grille de 5 x 11 cases et 12 pièces avec chacune au plus 8 variantes possibles (rotations et symétries incluses).
Les niveaux du jeu sont répartis en plusieurs paliers de difficultés croissantes. Grâce à nos essais pratiques et à des recherches en ligne auprès de forums de passionnés, nous avons constaté que la résolution humaine reposait sur la même stratégie : tester différentes configurations en plaçant d’abord les pièces les plus grandes, souvent le long des bords ou autour des éléments déjà positionnés.
À partir de ces observations, nous avons choisi d’implémenter un algorithme de backtracking avec des optimisations comme l’exploration de l’espace des solutions, et des heuristiques comme la priorisation des pièces de plus grandes tailles afin de limiter le nombre de calculs.
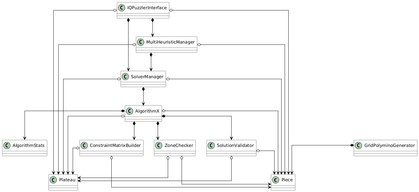
Vue globale du projet
Classes
Voici une représentation de notre projet sous forme de diagramme de classes UML, afin de montrer une vue d’ensemble sur la conception et la structure globale.

Figure 1 : Diagramme de classes UML du projet
Nous avons veillé à bien séparer la logique algorithmique de l’interface utilisateur. Cette séparation permet de réutiliser l’interface dans d’autres contextes, indépendamment de l’algorithme.
L’algorithme lui-même a été structuré en plusieurs classes afin de segmenter les différents modules qui le composent pour une meilleure comprehension et lisibilité et une facilité de maintenance accrue.
Séquences
Voici une représentation des interactions entre les différentes classes de notre projet, illustrée par un diagramme de séquences UML.

Figure 2 : Diagramme de séquence UML du projet
États et transitions
Enfin, pour mieux comprendre le déroulement principal de notre programme, voici un diagramme d’états et de transitions simplifié.

Figure 3 : Diagramme d’états et transitions UML du projet
Nous avons 3 états principaux :
Le début : L'utilisateur choisit de placer les pièces.
La résolution : L'algorithme cherche la solution.
La fin : Affichage du résultat.
Les outils utilisés
Pour la réalisation de ce projet, nous avons utilisé les outils suivants :
Langage de programmation : Python Nous avions peur de ne pas avoir le temps d'assez explorer le projet et d'être découragés en utilisant le langage Prolog. Nous avons ainsi préféré choisir Python. Aussi le fait que Python ait des bibliothèques connues et efficaces, également assez facile d'utilisation pour tout ce qui est interface nous a fait préféré ce dernier.
Interface utilisateur : Tkinter
Nous avons utilisé Tkinter pour concevoir et implémenter l’interface graphique. Afin de réaliser nos premiers tests, cet outil nous a permis de rapidement visualiser nos résultats. Nous avons ensuite continué à développer notre classe d'interface tout au long de nos avancées, et il est finalement devenu trop tard pour envisager un changement d'interface, malgré les limites liées au multithreading.Gestion de version : GitHub
Pour la gestion de notre projet, Github est un outil indispensable que ce soit pour leVersion Control, le système de branches pour nos tests et le travail collaboratif.Aide diverses : ChatGPT/Github Copilot
Nous avons utilisé ces outils afin de nous aider dans nos recherches comme en donnant des pistes, ou vérifiant si ce que l'on avait appris était vrai et compris. Ces outils ont aussi aidé pour la documentation Python de certains modules comme pour l'interface, et la rédaction des commentaires.
II/ Création du jeu : Pièces et Tableau
Représentation des éléments du jeu
Le tableau est simple à représenter : c'est une matrice de la taille du plateau, 5x11.
class Plateau:
def __init__(self, lignes=5, colonnes=11):
self.lignes = lignes
self.colonnes = colonnes
self.plateau = np.zeros((lignes, colonnes), dtype=int) # remplissage du tableau avec des 0
Puis, pour faciliter l’interaction avec ce dernier, nous avons ajouté 3 méthodes explicites :
def placer_piece(self, piece, variante_index, position):
def peut_placer(self, variante, position):
def retirer_piece(self, piece, variante_index, position):
Afin de représenter les pièces, nous devons avoir le nom de la pièce pour la couleur, ainsi que sa forme de base représentée par une matrice.
class Piece:
def __init__(self, nom, forme_base):
self.nom = nom
self.forme_base = np.array(forme_base)
self.variantes = self.generer_variantes()
Pour que l'algorithme puisse utiliser les variantes, nous avons implémenté une méthode qui vient retourner les au plus 8 variantes possibles. Selon les pièces, une variante peut redonner la même forme qu'une autre variante précédemment calculée. De ce fait, nous enlevons à la fin les doublons pour éviter la redondance de calculs.
def generer_variantes(self):
variantes = []
for i in range(4): # (0°, 90°, 180°, 270°)
rotation = np.rot90(self.forme_base, i)
variantes.append(rotation)
# symétrie horizontale
symetrie = np.fliplr(rotation)
variantes.append(symetrie)
# retire les doublons
variantes_uniques = []
for var in variantes:
if not any(np.array_equal(var, existante) for existante in variantes_uniques):
variantes_uniques.append(var)
return variantes_uniques
Placer les pieces sur l'interface
Désormais, l'utilisateur doit pouvoir placer les pièces souhaitées pour son niveau. L'explication complète de l'interface sera faite dans une autre partie. Ici nous nous contenterons de seulement expliquer les parties essentielles pour le placement des pièces.
explications des méthodes de la classe interface liées au placement
III/ L'algorithme de résolution
Les recherches techniques
Comme expliqué dans l'introduction, le choix d'un algorithme de type backtracking nous semblait pertinent, mais c'était la seule notion que nous connaissions. Nous avons ainsi commencé à faire des recherches plus techniques afin de mieux comprendre les concepts mathématiques et informatiques associés au projet.
Polyominos
En premier lieu, les pièces du jeu IQ Puzzle Pro sont mathématiquement appelés des "Polyominos". C'est une forme crée par des carrés connectés où chaque carré est adjacent à au moins un autre. Source
Figure 4 : Les 12 polyominos du jeu IQ Puzzler Pro
Problème de couverture exacte
Ensuite, notre projet correspond à un problème de couverture exacte ou encore un problème de satisfaction de contraintes (CSP). Ce type de problème consiste à couvrir intégralement un ensemble donné (le tableau du jeu) à l’aide de sous-ensembles spécifiques (les polyominos), sans qu’aucun ne se chevauche. Source
Ce problème est un problème NP-complet, c'est à dire qu’il est difficile à résoudre de manière optimale en raison de sa complexité temporelle. Trouver une solution rapide pour des instances de grande taille devient rapidement impraticable.
En effet, on pourrait simplifier la complexité temporelle de notre problème tel que :
O(b^d)
où :
b est le facteur de branchement, c'est-à-dire le nombre moyen de choix possibles à chaque étape (ici, les pièces à placer avec leurs variantes).
et
d est la profondeur maximale de l’arbre de recherche (ici, le nombre de pièces à placer).
CSP :
Variables (X):
12 pièces à placer, chacune définie par un tuple
(x, y, r)(x,y): position de la piècer: numéro de la variante (rotation/symétrie)
Domaines (D):
x ∈ [0,10] : position horizontale
y ∈ [0,4] : position verticale
r ∈ [0,7] : indice de variante
Contraintes (C):
Pas de superposition entre les pièces
La grille doit être entièrement remplie
Chaque pièce doit être utilisée exactement une fois
Ainsi, une solution est valide si et seulement si toutes les contraintes sont respectées.

Figure 5 : Exemple de couverture des polyominos
Variables d'états
Nous devrons utiliser les variables d'états suivantes:
État du plateau (matrice représentant les cellules occupées)
Liste des pièces placées
Liste des pièces restantes
Points de décision (choix de placement possibles)
Plateau : Matrice (5x11)
S = {-1, 0, …, N} où N est le nombre de pièces.
Pièces : Matrices (4x4)
P = {0, i} où i est le numéro de la pièce.
Suivi des pièces : Dict[str, Info] # "rouge": {pos:(0,0), var:2}
Condition de fin :
∄ case = -1
∀ i ∈ [0,N] présent une fois
Positions entre Dict et le Plateau cohérentes
Point de départ : Algorithme X de Donald Knuth
L’algorithme X, proposé par Donald Knuth, est conçu pour résoudre des problèmes de couverture exacte. Dans notre projet, il permet de déterminer les placements valides des pièces sur le plateau du jeu IQ Puzzler Pro tout en respectant les contraintes du puzzle.
1 - Condition d'une solution trouvée
La première étape de l'algorithme consiste à vérifier si la matrice de contraintes est vide. Une matrice vide indique que toutes les contraintes ont été satisfaites, donc une solution a été trouvée.
if not matrix: # si la matrice est vide
validator = SolutionValidator(self.pieces, self.plateau)
if validator.validate_solution(solution): # on vérifie la solution
self.solutions.append(solution.copy()) # on ajoute notre solution trouvée
return True
return False
La méthode
validate_solutionde la classe SolutionValidator est utilisée pour s'assurer que la solution est correcte en vérifiant :Que chaque pièce est utilisée une seule fois.
Qu'aucune cellule n'est couverte par deux pièces (pas de chevauchement).
Que toutes les cellules du plateau sont couvertes (solution complète).
Si une solution est valide, elle est ajoutée à la liste des solutions.
Note : Notre classe est prévue pour lister toutes les solutions possibles. Cependant, dans le contexte de notre projet où nous devons trouver qu'une solution au puzzle, depuis une classe extérieure, nous demandons d'arrêter l'algorithme dès la première solution trouvée.
2 - Sélection d'une colonne avec MRV (Minimum Remaining Values)
Si la matrice n'est pas vide, l'algorithme sélectionne une colonne. Nous utilisons l’heuristique MRV (Minimum Remaining Values), qui choisit la colonne ayant le moins d'options possibles.
Cette approche vise à réduire l’espace de recherche en choisissant en priorité les contraintes les plus difficiles à satisfaire.
Fonctionnement
La méthode select_min_column compte, pour chaque colonne, le nombre de lignes qui la couvrent. La colonne avec le plus petit nombre est sélectionnée, car elle représente la contrainte la plus restrictive.
Admettons une matrice de contraintes où :
Les colonnes représentent des cellules du plateau.
Les lignes représentent des placements possibles.
| Lignes / Colonnes | A | B | C | D |
|---|---|---|---|---|
| Placement 1 | 1 | 0 | 1 | 0 |
| Placement 2 | 0 | 1 | 1 | 0 |
| Placement 3 | 0 | 0 | 1 | 1 |
La colonne A est couverte par 1 ligne.
La colonne B est couverte par 1 ligne.
La colonne C est couverte par 3 lignes.
La colonne D est couverte par 1 ligne.
L'heuristique MRV choisit une colonne parmi A, B, ou D, car elles ont le moins de lignes associées.
def select_min_column(self, matrix, header):
"""
Sélectionne la colonne avec le moins d'options (heuristique MRV).
"""
counts = [0] * len(header) # compteur par colonne
# parcourt la matrice pour compter les couvertures par colonne
for row in matrix:
for idx, val in enumerate(row['row']):
if val == 1:
counts[idx] += 1 # incrémente le compteur pour chaque occurrence
# remplace les colonnes non couvertes par une valeur infinie
counts = [c if c > 0 else float('inf') for c in counts]
# sélectionne la colonne avec le minimum d'options
m = min(counts)
if m == float('inf'): # Si aucune colonne n'est disponible
return None
return counts.index(m) # Retourne l'indice de la colonne choisie
Si aucune colonne n’est couverte, cela signifie que la matrice est incohérente, et l'algorithme retourne None pour faire un retour arrière.
column = self.select_min_column(matrix, header) # sélectionne la colonne la plus contraignante
if column is None: # aucune colonne n'est disponible : retour en arrière
return False
3 - Exploration des lignes couvrant la colonne sélectionnée
Une fois une colonne choisie, l’algorithme identifie toutes les lignes qui couvrent cette colonne. Chaque ligne correspond à un placement possible pour une pièce. L'algorithme essaye ces placements un par un.
rows_to_cover = [row for row in matrix if row['row'][column] == 1] # récupère les lignes couvrant la colonne
Un tri des lignes peut être effectué pour prioriser les options les plus probables :
def prioritize_rows(self, rows):
rows.sort(key=lambda r: -self.piece_weights[r['piece'].nom]) # Tri décroissant par poids
return rows
Chaque ligne est ensuite testée :
for row in rows_to_cover:
solution.append(row) # ajout de la ligne à la solution actuelle
new_matrix = self.cover_columns(matrix, columns_to_remove, row) # réduction de la matrice
if self.algorithm_x(new_matrix, header, solution): # Appel récursif
return True
solution.pop() # Retour arrière
4 - Réduction de la matrice
Après avoir choisi une ligne (un placement), l’algorithme réduit la matrice en supprimant :
Toutes les colonnes couvertes par cette ligne.
Toutes les lignes conflictuelles (celles qui couvrent les mêmes colonnes).
def cover_columns(self, matrix, columns_to_remove, selected_row):
new_matrix = []
for r in matrix:
if r == selected_row: # ignore la ligne sélectionnée
continue
if all(r['row'][idx] == 0 for idx in columns_to_remove): # conserve les lignes non conflictuelles
new_matrix.append(r)
return new_matrix
Si la colonne A est couverte par la ligne sélectionnée, toutes les lignes contenant A sont supprimées.
def algorithm_x(self, matrix, header, solution):
# Étape 1 : Vérification de solution
if not matrix: # si la matrice est vide
validator = SolutionValidator(self.pieces, self.plateau)
if validator.validate_solution(solution): # Valide la solution trouvée
self.solutions.append(solution.copy()) # Ajoute la solution ce qui déclenchera la fin dans notre projet.
return True
return False # retour arrière
# Étape 2 : Sélectionner une colonne (heuristique MRV)
column = self.select_min_column(matrix, header)
if column is None: # Aucune colonne disponible
return False # retour arrière
# Étape 3 : Récupérer les lignes couvrant la colonne
rows_to_cover = [row for row in matrix if row['row'][column] == 1]
rows_to_cover = self.prioritize_rows(rows_to_cover) # Tri optionnel des lignes
for row in rows_to_cover: # Tester chaque ligne
solution.append(row) # Ajouter le placement à la solution
columns_to_remove = [idx for idx, val in enumerate(row['row']) if val == 1]
new_matrix = self.cover_columns(matrix, columns_to_remove, row) # Réduire la matrice
# Étape 4 : Appel récursif
if self.algorithm_x(new_matrix, header, solution):
return True
solution.pop() # Retour arrière si échec
return False # retour arrière
Maintenant, testons notre algorithme :
Figure : Niveau 3 du jeu résolu en 25 placements testés
Figure : Niveau 39 du jeu résolu en 145 placements testés
Optimisations
Pour améliorer les performances de l'algorithme X, nous avons intégré des stratégies d'optimisation. Ces ajouts permettent de réduire l’espace de recherche, de prioriser des placements et d’effectuer un pruning (coupure) des branches non valides.
Pruning : Exploration des zones vides
L’exploration des zones est un élément clé dans l'optimisation de notre algorithme. L'objectif est d'identifier des configurations intermédiaires qui rendent impossible la résolution du puzzle. Cela permet un pruning (coupure) des branches non valides, améliorant ainsi la rapidité de l'algorithme.
En effet, à chaque nouveau placement, nous vérifions s'il n'existe pas de zone vide (trous) impossibles à remplir avec les polyominos restants afin de directement couper la branche invalide.
Test de la solution :
La méthode apply_solution_to_plateau applique les placements actuels à une copie du plateau, marquant les cellules occupées.
def apply_solution_to_plateau(self, solution):
"""
Applique la solution actuelle à un plateau temporaire pour simuler l'état.
Paramètres :
- solution : Liste des placements effectués.
Retourne :
- plateau_temp : Copie du plateau avec les cellules occupées.
"""
plateau_temp = np.copy(self.plateau.plateau) # Copie de l'état actuel du plateau
for sol in solution:
for cell in sol['cells_covered']: # Marque les cellules occupées par la solution
i, j = cell
plateau_temp[i, j] = 1
return plateau_temp
Identification des zones vides :
Les zones vides sont détectées en explorant le plateau temporaire pour identifier les cellules contiguës non occupées. La méthode explore_zone utilise un parcours en largeur (BFS) pour regrouper les cellules d’une même zone.
def get_empty_zones(self, plateau_temp):
"""
Identifie les zones vides (ensembles de cellules contiguës non occupées).
Paramètres :
- plateau_temp : Plateau temporaire avec la solution appliquée.
Retourne :
- empty_zones : Liste des zones vides, chaque zone étant une liste de cellules (i, j).
"""
visited = set() # Ensemble pour suivre les cellules déjà explorées
empty_zones = [] # Liste des zones vides identifiées
for i in range(self.plateau.lignes):
for j in range(self.plateau.colonnes):
if plateau_temp[i, j] == 0 and (i, j) not in visited: # Cellule vide non visitée
zone = self.explore_zone(plateau_temp, i, j, visited) # Explore la zone
empty_zones.append(zone) # Ajoute la zone à la liste
return empty_zones
def explore_zone(self, plateau_temp, i, j, visited):
"""
Parcours une zone vide en partant d'une cellule initiale.
Paramètres :
- plateau_temp : Plateau temporaire.
- i, j : Coordonnées de la cellule de départ.
- visited : Ensemble des cellules déjà explorées.
Retourne :
- zone : Liste des cellules formant la zone vide explorée.
"""
queue = [(i, j)] # Initialisation de la file pour BFS
visited.add((i, j)) # Marque la cellule comme visitée
zone = [(i, j)] # Liste des cellules de la zone actuelle
while queue:
ci, cj = queue.pop(0) # Récupère la cellule actuelle
for ni, nj in [(ci+1, cj), (ci-1, cj), (ci, cj+1), (ci, cj-1)]: # Directions (haut, bas, gauche, droite)
if 0 <= ni < self.plateau.lignes and 0 <= nj < self.plateau.colonnes:
if plateau_temp[ni, nj] == 0 and (ni, nj) not in visited: # Cellule vide non visitée
visited.add((ni, nj)) # Marque comme visitée
queue.append((ni, nj)) # Ajoute à la file
zone.append((ni, nj)) # Ajoute à la zone
return zone
Validation des zones :
Une fois les zones vides identifiées, elles sont comparées aux tailles des pièces restantes. Si une zone ne peut pas être comblée exactement, la branche est coupée.
def has_unfillable_voids(self, solution):
"""
Vérifie si une solution partielle conduit à des zones impossibles à remplir.
Paramètres :
- solution : Liste des placements actuels.
Retourne :
- bool : True si une zone est impossible à remplir, False sinon.
"""
plateau_temp = self.apply_solution_to_plateau(solution) # Applique la solution courante
empty_zones = self.get_empty_zones(plateau_temp) # Identifie les zones vides
remaining_sizes = [np.count_nonzero(self.pieces[p].forme_base) for p in remaining_pieces] # Tailles des pièces restantes
for zone in empty_zones:
zone_size = len(zone) # Taille de la zone vide
if zone_size in self.zone_cache: # Vérifie dans le cache si cette taille est comblable
if not self.zone_cache[zone_size]:
return True # Zone non comblable détectée
else:
possible = self.is_zone_fillable(zone_size, remaining_sizes) # Vérifie via subset sum
self.zone_cache[zone_size] = possible # Met à jour le cache
if not possible:
return True
return False
Vérification via la somme des sous-ensembles : Subset Sum
L’objectif de cette étape est de vérifier si une zone vide de taille donnée peut être comblée par une combinaison de tailles des pièces restantes. Cette vérification repose sur une approche de programmation dynamique, appelée Subset Sum, qui détermine si une somme spécifique (taille de la zone) peut être atteinte avec les éléments d’un ensemble (tailles des pièces restantes).
Tableau dynamique (dp) :
dp[i]estTruesi une combinaison de pièces permet de former une zone de taillei.Initialisation :
dp[0] = True(une zone de taille 0 peut toujours être remplie).
Mise à jour du tableau :
Pour chaque taille de pièce, le tableau est mis à jour de manière descendante (du plus grand vers 0). Cela évite de compter plusieurs fois une même pièce.
Résultat final :
Si dp[zone_size] est True, la zone est comblable. Sinon, elle ne peut pas être remplie exactement.
def can_fill_zone(self, zone_size, piece_sizes):
"""
Vérifie si une zone de taille donnée peut être comblée par une combinaison des pièces restantes.
Paramètres :
- zone_size : Taille de la zone vide.
- piece_sizes : Liste des tailles (nombre de cellules) des pièces restantes.
Retourne :
- bool : True si la zone est remplissable exactement, False sinon.
"""
dp = [False] * (zone_size + 1) # initialisation du tableau dynamique
dp[0] = True
for size in piece_sizes:
for i in range(zone_size, size - 1, -1): # Parcours descendant pour éviter les doublons
dp[i] = dp[i] or dp[i - size] # TRUE si (taille actuelle - taille de la pièce) est atteignable
return dp[zone_size]
Exemple :
Zone vide : taille 7.
Pièces restantes : tailles [2, 3, 6].
Initialisation :
dp = [True, False, False, False, False, False, False, False].Ajout de la pièce 2 :
dp = [True, False, True, False, False, False, False, False].Ajout de la pièce 3 :
dp = [True, False, True, True, False, True, False, False].Ajout de la pièce 6 :
dp = [True, False, True, True, False, True, True, True].dp[7] = True. La zone peut être remplie avec les pièces [2, 3, 2].
Heuristiques : Poids des pièces
Dans l'introduction, nous avions expliqué qu'il était plus efficace de commencer par les pièces les plus grandes. De cette observation, nous avons implémenter un choix de priorisation des placements des pièces. Nous définissons un poids à chaque polyomino selon la priorité choisie :
Heuristique |
Priorité |
|---|---|
ascender |
Petites pièces (air). |
descender |
Grandes pièces (air). |
compactness |
Pièces compactes. |
compactness_inverse |
Pièces non compactes (grandes disparités largeur/hauteur) |
perimeter |
Petits périmètres. |
perimeter_inverse |
Grands périmètres. |
holes |
Pièces avec peu de trous internes. |
holes_inverse |
Pièces avec plus de trous internes. |
Certaines des heuristiques du tableau ne semblent pour le moment non pertinentes pour les pièces du IQ Puzzler Pro. Cependant, elles se révéleront utiles dans une partie suivante.
def calculate_piece_weights(self, heuristic="ascender"):
weights = {}
#pour chaque piece
for piece in self.pieces.values():
if not hasattr(piece, 'forme_base') or piece.forme_base is None:
weights[piece.nom] = float('inf')
continue
occupied_cells = np.count_nonzero(piece.forme_base) # nombre de cellules occupées.
if occupied_cells == 0:
weights[piece.nom] = float('inf')
continue
# calcul des critères
shape = piece.forme_base
height, width = shape.shape
compactness = min(height, width) / max(height, width) # Ratio compact.
perimeter = np.sum(np.pad(shape, pad_width=1, mode='constant', constant_values=0) != 0) - occupied_cells
holes = np.sum(shape == 0) # zones vides dans la forme.
#assignation du poids selon le type choisi.
if heuristic == "ascender":
weights[piece.nom] = 1 / occupied_cells
elif heuristic == "descender":
weights[piece.nom] = occupied_cells
elif heuristic == "compactness":
weights[piece.nom] = compactness
elif heuristic == "compactness_inverse":
weights[piece.nom] = 1 / (compactness + 1e-6)
elif heuristic == "perimeter":
weights[piece.nom] = 1 / perimeter if perimeter > 0 else float('inf')
elif heuristic == "perimeter_inverse":
weights[piece.nom] = perimeter
elif heuristic == "holes":
weights[piece.nom] = 1 / (holes + 1)
elif heuristic == "holes_inverse":
weights[piece.nom] = holes
else:
raise ValueError(f"Unknown heuristic: {heuristic}")
return weights
Analysons les résultats pour un niveau.
Figure : Un même niveau résolu avec les différentes heuristiques
Figure : Comparaison Temps et nombre de placements testés entre chaque heuristique
On remarque des différences notables, montrant que notre choix d'incorporer ces heuristiques est une stratégie efficace et pertinente. De manière générale, l'heuristique "Descender" est la plus efficace, c'est celle qui vise à placer les plus grandes pièces en premier. Cependant, comme toute heuristique, qui sert à guider le résultat, cette dernière peut ne pas être la plus efficace dans certains cas.
Avant / Après optimisations
Pour commencer, comparons la version optimisée et la version de départ.
Figure : Comparaison résolution d'un niveau
Comparons les différences :
Temps : Cette valeur est très différente car nous avons retiré l'affichage de la résolution de la grille en temps réel afin de gagner en performance. Nous enregistrons désormais chaque placement dans une liste afin de rejouer les étapes une fois la résolution finie.
Placements testés : Cette valeur est importante, et nous voyons ici que nous les avons réduit de moitié (145 vs 73). Les optimisations sont donc efficaces.
Projet réussi : Résolution de niveaux de IQ Puzzler Pro
Nous avons désormais montré que notre projet était fonctionnel : il est capable de résoudre des niveaux en quelques (dizaines de) millisecondes de manière efficace. Avec une base de projet solide, nous avons souhaité aller plus loin. Pour cela, nous allons rapidement expliqué certains points clés de l'interface.
IV/Interface
L'explication de cette partie permet de comprendre l'utilisation de notre classe AlgorithmX.
Lancer la résolution
La classe de l'interface contient de nombreuses méthodes, mais seulement une nous intéresse : start_resolution(). Cette dernière interagit avec le stack gérant l'algorithme :
def start_resolution(self):
# réinitialise les variables précédentes
self.step_progress_label.config(text="")
self.solution = []
# ajoute les pieces placées comme pieces fixes
fixed_pieces = {}
for piece_name, info in self.placed_pieces.items():
fixed_pieces[piece_name] = {
'variante_index': info['variante_index'],
'position': info['position']
}
# Créer un nouvel objet Plateau pour le résoudre
plateau_copy = Plateau()
plateau_copy.lignes = self.grid_y
plateau_copy.colonnes = self.grid_x
plateau_copy.plateau = np.copy(self.plateau.plateau)
heuristic = self.heuristic_choice.get()
# lance la résolution
self.manager = SolverManager(
plateau_copy,
self.pieces,
heuristic,
fixed_pieces
)
# désactive l'interaction de certains controls
self.disable_controls()
self.is_solving = True
# manager lance dans un thread
self.manager_thread = threading.Thread(target=self.manager.run)
self.manager_thread.start()
self.update_feedback()
Pour lancer une résolution, il suffit simplement de donner les paramètres attendus par le SolverManager :
# Lance la résolution
self.manager = SolverManager(
plateau_copy, # objet Plateau
self.pieces, # dictionnaire des pièces à placer
heuristic, # string du nom heuristique
fixed_pieces # dictionnaire des pièces placées (optionnel)
)
Nous lançons la résolution dans un thread à part afin de pouvoir récupérer dans le thread principal de l'interface les statistiques et le temps écoulé en direct.
# manager lance dans un thread
self.manager_thread = threading.Thread(target=self.manager.run)
self.manager_thread.start()
Interface changeable
Ainsi, nous avons vu que le lancement de la résolution est très simple à utiliser. En effet, nous avons choisi une architecture de classes modulaires dans le cas où nous voulions changer l'interface.

Figure : Diagramme de séquence UML simplifié du projet
Dans cette architecture, nous pouvons facilement choisir une autre librairie python, ou alors créer une passerelle vers un autre langage permettant plus permissif que Tkinter.
Limitations de notre interface
En effet, une fois la résolution optimisée fonctionnelle, nous avons voulu encore augmenter l'efficacité de notre algorithme en utilisant le multi-threading. Cependant, il est très difficile d'exploiter le multi-threading avec Tkinter. Malgré le fait que l'interface soit censée être indépendante, nous avons rencontré de nombreuses difficultés à faire fonctionner le parallélisme de notre algorithme. Si nous devions refaire l'interface en C++, nous aurions bien plus de facilité à intégrer le multi-threading car ce langage permet une meilleure gestion du parallélisme.
VI/ Pour aller plus loin : Augmentation des dimensions de la grille
Étant donné que le programme fonctionnait déjà pour des grilles de 5x11, nous avons voulu tester les limites de notre algorithme.
Notamment en augmentant la taille de la grille, et tester de résoudre n'importe quelle configuration de polyominos sur une grille de taille x et y variable.
Alors, nous avons premièrement découpé manuellement un plateau 6x12 pour faire 14 pièces de formes différentes.
Nous avons implémenté ces pièces dans notre programme, et lancé la résolution.

Figure : Grille découpée en 14 polyominos
On a lancé la résolution sans aucune pièce placée Avec 2 heuristiques différentes (Descender, Ascender).
Figure : Nouvelle grille et pièces implémentées
Notre hypothèse est validée, bien que logique et prédictible, nous pouvons ne pas nous limiter à la grille par défaut du jeu IQ Puzzler Pro, et ainsi s'amuser sur de plus grandes grilles.
Algorithme de découpe de grille en polyominos
Afin de ne pas avoir à créer manuellement chaque découpage, nous avons conçu un algorithme pour découper une grille de taille X et Y en Z polyominos tout en favorisant l'unicité de ces derniers.
Procédé :
On initialise une grille vide de taille X×Y.
Pour chaque cellule non visitée :
On crée un polyomino de taille aléatoire.
On étend le polyomino en ajoutant des cellules adjacentes jusqu'à atteindre la taille souhaitée.
Si la taille souhaitée n'est pas atteinte, annuler le polyomino.
On rempli les cellules vides restantes en les assignant au plus petit polyomino voisin.
Exemple : Grille 3x3 Création des polyominos pas à pas :
1. Initialisation
| 0 | 1 | 2 | |
| 0 | -1 | -1 | -1 |
| 1 | -1 | -1 | -1 |
| 2 | -1 | -1 | -1 |
2. 1er polyomino A
| 0 | 1 | 2 | |
| 0 | A | A | -1 |
| 1 | -1 | -1 | -1 |
| 2 | -1 | -1 | -1 |
3. 2e polyomino B
| 0 | 1 | 2 | |
| 0 | A | A | B |
| 1 | -1 | B | B |
| 2 | -1 | -1 | -1 |
4. 3e polyomino C
| 0 | 1 | 2 | |
| 0 | A | A | B |
| 1 | C | B | B |
| 2 | C | C | -1 |
5. 4e polyomino D
| 0 | 1 | 2 | |
| 0 | A | A | B |
| 1 | C | B | B |
| 2 | C | C | -1 |
6. Fusion cases vides
| 0 | 1 | 2 | |
| 0 | A | A | B |
| 1 | C | B | B |
| 2 | C | C | B |
Implémentation :
Initialisation : Création d'une grille vide et d'une liste pour stocker les polyominos générés.
def __init__(self, rows, cols, max_pieces=50):
self.rows = rows
self.cols = cols
self.grid = [[-1 for _ in range(cols)] for _ in range(rows)] #-1 partout
self.polyominos = []
self.max_pieces = min(max_pieces, len(self.PIECE_COLORS))
Génération des polyominos : Pour chaque cellule non visitée, on tente de créer un nouveau polyomino de taille aléatoire.
def generate(self):
# Grille pour suivre les cellules visitées
visited = [[False for _ in range(self.cols)] for _ in range(self.rows)]
label = 0 # label pour chaque polyomino
for i in range(self.rows): # Création de chaque polyomino
for j in range(self.cols):
if not visited[i][j] and label < self.max_pieces:
size = random.randint(2, min(self.rows, self.cols))
polyomino = self._create_polyomino(i, j, size, visited, label) # Création du polyomino
if polyomino:
self.polyominos.append(polyomino)
label += 1
self._fill_remaining_cells() # Remplissage des cases restantes
Création d'un polyomino : À partir d'une position de départ, on étend le polyomino en ajoutant des cellules adjacentes jusqu'à atteindre la taille souhaitée.
def _create_polyomino(self, start_x, start_y, size, visited, label):
"""
Crée un polyomino à partir d'une position de départ.
Paramètres:
- start_x (int): Ligne de départ.
- start_y (int): Colonne de départ.
- size (int): Taille souhaitée du polyomino.
- visited (list): Grille des cellules visitées.
- label (int): Étiquette du polyomino.
Retourne:
- list: Liste des coordonnées du polyomino ou None si impossible.
"""
directions = [(0, 1), (1, 0), (0, -1), (-1, 0)] # Droite, Bas, Gauche, Haut
queue = deque([(start_x, start_y)])
polyomino = []
while queue and len(polyomino) < size:
x, y = queue.popleft()
if 0 <= x < self.rows and 0 <= y < self.cols and not visited[x][y]:
visited[x][y] = True
self.grid[x][y] = label
polyomino.append((x, y))
random.shuffle(directions) # Mélange des directions pour l'aléatoire
for dx, dy in directions:
nx, ny = x + dx, y + dy
if 0 <= nx < self.rows and 0 <= ny < self.cols and not visited[nx][ny]:
queue.append((nx, ny))
# Si on n'a pas pu atteindre la taille souhaitée, annuler
if len(polyomino) < size:
for x, y in polyomino:
visited[x][y] = False
self.grid[x][y] = -1
return None
return polyomino
Remplissage des cases restantes : Les cellules non assignées sont attribuées au plus petit polyomino voisin.
def _fill_remaining_cells(self):
"""
Remplit les cases restantes (étiquetées -1) en les assignant
au polyomino voisin le plus petit.
"""
for i in range(self.rows):
for j in range(self.cols):
if self.grid[i][j] == -1: # Case non assignée
# voisins valides
neighbors = self._get_neighbors(i, j)
if neighbors:
# Trouver le polyomino le plus petit parmi les voisins
neighbor_sizes = {self.grid[x][y]: len(self.polyominos[self.grid[x][y]]) for x, y in neighbors}
smallest_poly_label = min(neighbor_sizes, key=neighbor_sizes.get)
# Assigner cette case au polyomino le plus petit
self.grid[i][j] = smallest_poly_label
self.polyominos[smallest_poly_label].append((i, j))
Trouver les voisins valides : Cette méthode aide à trouver les voisins d'une cellule donnée.
def _get_neighbors(self, x, y):
"""
Trouve les voisins valides d'une case donnée.
Paramètres:
- x (int): Ligne de la case.
- y (int): Colonne de la case.
Retourne:
- list: Liste des coordonnées des voisins ayant des labels valides.
"""
directions = [(0, 1), (1, 0), (0, -1), (-1, 0)]
neighbors = []
for dx, dy in directions:
nx, ny = x + dx, y + dy
if 0 <= nx < self.rows and 0 <= ny < self.cols and self.grid[nx][ny] != -1:
neighbors.append((nx, ny))
return neighbors
Nous avons ensuite d'implémenter le générateur à notre interface. Voici notre toute première grille générée en 16x10 :
Figure : Pièces d'un tableau 16x10
Nous avons ensuite lancé la résolution avec à ce moment un prototype du multithreading qui lance une résolution avec chaque heuristique dans chaque thread :
L'heuristique Descender a essayé 6396 placements pour résoudre la grille vide en 5 secondes.
Démonstrations de résolutions de grilles
Nous avons ensuite ajouté des couleurs uniques à chaque pièce, puis réadapté l'interface. Nous pouvons maintenant nous amuser avec de nouvelles grilles.
Reprenons une grille 16x10. En partant d'une grille vide, avec l'heuristique Descender, la résolution n'a testé que 37 placements.

Figure : Tableau 16x10 résolu à partir d'une grille vide
En plaçant des pièces, on va restreindre le nombre de solutions possibles, mais cela ne décourage pas notre algorithme.
Figure : Tableau 16x10 résolu à partir avec restrictions
Ici, il a fallu plus de 27000 tests de placements effectués en plus de 6 secondes. Ce nombre paraît grand, mais nous sommes très loin de la complexité temporelle d'un algorithme déterministe O(b^d) montrant ainsi que nos optimisations sont puissantes.
Figure : Tableau 12x12 résolu à partir d'une grille vide en 1s et 4313 placements testés
Limitations de notre outil & améliorations possibles
Figure : Tableau 60x5 résolu à partir d'une grille vide
Figure : Tableau 60x6 non résolu à partir d'une grille vide : 15min et 840 000 placements testés (arrêt manuel)
Sur les grandes grilles, nous remarquons que la résolution atteint des centaines de milliers de branches explorées et que notre exploration de zones vides faiblit.
Cela s'explique par plusieurs raisons :
Une grille grande implique une complexité de calcul croissante.
Notre algorithme de découpage peut générer, via l'aléatoire, des pièces aux formes très complexes sur de grandes surfaces.
Le découpage peut créer des pièces similaires qui seront testées indépendamment alors qu'elles produiront un résultat identique.
La résolution est mono-thread et n'exploite qu'une fraction de la puissance de calcul disponible.

Figure : Algo ne prenant que 6% du cpu d'un processeur I9-13900HX
Les améliorations possibles seraient donc :
D'optimiser le découpage des polyominos avec des contraintes sur la taille et la forme.
D'implémenter la détection des pièces similaires pour éviter les calculs redondants.
De Paralléliser la résolution via du multi-threading sur le CPU. Cependant, Tkinter présente des limitations pour la gestion multi-thread. Une migration vers C++ avec SFML/TGUI (librairie graphique bas niveau) était envisagée mais le projet étant déjà bien avancé, le temps manquait pour une réécriture complète.
Optimiser la matrice des contraintes qui grandit expodentiellement avec la taille de la grille
Intégrer les Liens Dansants qui utilise des pointeurs pour la gestion de matrice et ainsi avoir une complexité o(1) au lieu de O(n) comme nous avons actuellement car nous faisons des copies des matrices initiales.
Nous avons voulu toujours pousser plus loin les performances et les défis à résoudre. L'objectif initial était de résoudre un tableau 5x11. Ce sont des pistes d'améliorations pour rendre notre algorithme robuste à toutes situations initiales.
VII/Projet Annexes non aboutis
Voici quelques idées que nous avions eu pour aller plus loin dans la conception de la résolution du jeu.
Réseau neuronal
L'un des objectifs abandonnés était d'avoir un réseau neuronal qui pourrait jouer tout seul, le principe était de lui donner une pièce à placer (ou plutôt une variante) ainsi que le plateau 5x11 et d'attendre en sortie le tableau avec la pièce placée.
Cette ambition vaine du fait de la complexité du projet et de l'entraînement nécessaire pour que le réseau neuronal puisse placer les pièces aux bons endroits, sans qu'il n'y ait de modification du plateau initial ni de faux positifs : 2 pièces superposées.
Plusieurs logiciels étaient disponibles mais nécessitaient une license, ou n'était disponible que pour trop peu de temps (essai gratuit).
Le problème avec les réseaux neuronaux est qu'il est assez difficile de construire le réseau de la bonne manière, de sorte à pouvoir lui transmettre des données et une couche finale qui donne un résultat exploitable par un intermédiaire (si l'on voulait exploiter le réseau en temps réel une fois entraîné). Vient aussi le problème de l'entraînement, il aurait fallu beaucoup de données sûres et un temps d'entraînement assez faible pour pouvoir tester ses performances et modifier le réseau en temps restraint. Ce projet a été abandonné dans les quelques semaines après le début du projet, et nous ne l'avons pas abordé à nouveau depuis.
Portabilité CUDA
CUDA est un langage de programmation lancé en 2007 par NVIDIA permettant de faire des calculs sur sa carte graphique.
L'objectif était de porter l'algorithme Python en un algorithme C/C++ CUDA.
Effectivement, les programmes qui n'utilisent pas d'interfaces/logiciels intermédiaires (ex: Unity, Blender, OpenGL etc) ne fonctionnent que sur le CPU, ce qui convient à quasiment toutes les utilisations basiques.
Mais ici il a aussi été question d'améliorer les performances jusqu'à diminuer le temps de calcul par 10 (exemple avec l'UV PC40, qui nous fait programmer en CUDA et nous fait comparer les vitesses de calculs de multiplication de matrices notamment).
Pour résoudre ce problème, il existe une version Python de CUDA
Nonobstant le potentiel remplacement de la carte graphique cramée à cause du projet, et de la potentielle taille de la grille non plus en 5x11, mais bien en 55x121 (eh oui faut bien s'amuser) et des pièces qui ne seraient plus contraintes dans des matrices 4x4 mais pourrait adopter des dimensions moins conventionnelles (ex: 42x69), il a été choisi d'également abandonner cette ambition.
Conclusion
Nous avons pris plaisir à réaliser ce projet qui nous a permis de développer un solveur pour le jeu IQ Puzzler Pro. En partant de l'algorithme X de Knuth comme base, nous avons progressivement ajouté nos propres améliorations comme les heuristiques, l'exploration de zone, des optimisations diverses et variées et mathématiquement probantes
Nous ne nous sommes pas arrêtés à la simple résolution du jeu: Notre curiosité nous a poussés à explorer de nouvelles possibilités comme la création de grilles personnalisées ou l'utilisation de nouveaux outils (CUDA, réseaux neuronaux, etc). Ces explorations, même si certaines n'ont pas abouti, nous ont permis d'apprendre et de comprendre de nouveaux concepts.
En programmation, il y a toujours de nouvelles choses à apprendre et de nouvelles approches à explorer. Les notions que nous avons abordées nous serviront indubitablement dans nos futurs projets.
Annexe prédicats essentiels
def algorithm_x(self, matrix, header, solution)
Ce prédicat représente le cœur de l'algorithme de résolution. Il effectue une recherche récursive pour trouver une solution valide.
Termes requis:
matrix: Matrice de contraintes représentant l'état actuel du problèmeheader: En-têtes des colonnes de la matrice identifiant les contraintessolution: Liste des placements de pièces sélectionnés jusqu'à présent
Fonctionnement:
Vérifie si une solution est trouvée (matrice vide)
Sélectionne la colonne la plus contraignante
Pour chaque ligne couvrant cette colonne:
Ajoute le placement à la solution
Met à jour la matrice
Appelle récursivement algorithm_x
Effectue un retour arrière si nécessaire
def algorithm_x(self, matrix, header, solution):
"""
Méthode récursive qui implémente l'algorithme X:
1. Si la matrice est vide, on valide la solution. Si valide, on la stocke.
2. Sinon, on choisit la colonne la plus contraignante (peu d'options).
3. Pour chaque ligne (placement) qui couvre cette colonne, on sélectionne
ce placement, on met à jour la matrice (on "couvre" les colonnes correspondantes),
puis on appelle récursivement algorithm_x.
4. Si l'on trouve une solution complète, on peut s'arrêter ou continuer
pour trouver toutes les solutions (selon les besoins).
Paramètres:
- matrix (list): Matrice actuelle de contraintes.
- header (list): En-tête de la matrice (nom des colonnes).
- solution (list): Liste des placements choisis jusqu'ici.
Retourne:
- bool: True si une solution a été trouvée, False sinon.
"""
if self.stop_requested:
return False
self.stats.increment_branches_explored()
self.stats.increment_depth()
if not matrix:
validator = SolutionValidator(self.pieces, self.plateau)
if validator.validate_solution(solution):
self.solutions.append(solution.copy())
self.stats.add_solution(solution)
self.stats.decrement_depth()
self.stats.stop_timer()
return True
self.stats.decrement_depth()
return False
column = self.select_min_column(matrix, header)
if column is None:
self.stats.decrement_depth()
return False
rows_to_cover = [row for row in matrix if row['row'][column] == 1]
rows_to_cover = self.prioritize_rows(rows_to_cover)
checker = ZoneChecker(self.plateau, self.pieces, self.zone_cache)
for row in rows_to_cover:
if self.stop_requested:
self.stats.decrement_depth()
return False
solution.append(row)
self.stats.set_current_solution_steps(solution)
self.stats.record_intermediate_steps(solution)
self.stats.increment_placements_testes()
columns_to_remove = [idx for idx, val in enumerate(row['row']) if val == 1]
new_matrix = self.cover_columns(matrix, columns_to_remove, row)
# Vérification des zones vides résiduelles (pruning)
if not checker.has_unfillable_voids(solution):
if self.algorithm_x(new_matrix, header, solution):
self.stats.decrement_depth()
return True
else:
self.stats.increment_branches_pruned()
solution.pop()
self.stats.increment_calculs()
self.stats.decrement_depth()
return False
def select_min_column(self, matrix, header)
Ce prédicat implémente l'heuristique MRV (Minimum Remaining Values) pour choisir la colonne la plus contraignante.
Termes requis:
matrix: Matrice de contraintes actuelleheader: Noms des colonnes de la matrice
Fonctionnement:
Pour chaque colonne, compte le nombre de lignes qui la couvrent
Sélectionne la colonne avec le moins d'options (plus contraignante)
Retourne l'indice de la colonne choisie ou None si matrice vide
def select_min_column(self, matrix, header):
"""
Sélectionne la colonne avec le moins d'options (heuristique MRV - Minimum Remaining Values).
On compte pour chaque colonne le nombre de lignes (placements) qui la couvrent.
La colonne avec le moins d'options est choisie car plus contraignante,
réduisant l'espace de recherche.
Paramètres:
- matrix (list): Matrice de contraintes
- header (list): Noms des colonnes (non utilisé directement ici)
Retourne:
- int ou None: L'indice de colonne choisie, ou None si aucune (matrice vide).
"""
counts = [0] * len(header)
for row in matrix:
for idx, val in enumerate(row['row']):
if val == 1:
counts[idx] += 1
counts = [c if c > 0 else float('inf') for c in counts]
m = min(counts)
if m == float('inf'):
return None
return counts.index(m)